Page top

FJ系列 (照相机和视觉软件包)

PC视觉系统FJ系列

FJ系列 (照相机和视觉软件包)

照相机和视觉软件包

FJ系列部分产品将于2020年9月底订单截止(但是,在有库存的情况下,2020年12月前均可订货)

内置于基于 PC 的系统

备有将欧姆龙在FA现场积累的图像处理技术内置于基于PC的系统的数据包。减少开发工时的同时可在装置中导入稳定度高的图像处理。

照相机

连接快速,扩展轻松

GigE照相机

可用6个兼容FJ软件的不同GigE照相机。它们可实现快速的连接和稳定的运行。他可扩展到多大16个照相机。

FJ系列 (照相机和视觉软件包) 特点 5

测量控件

编程简单,设定快速

菜单驱动的软件

搭载了在 FA 现场积累的 100 种以上的处理项目。
较之基于库的编程,这极大减少了程序研发工作。

FJ系列 (照相机和视觉软件包) 特点 9

GUI设计

可快速开发的GUI

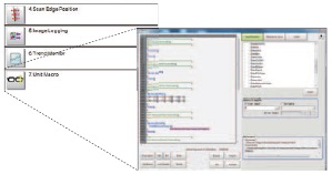
FJ系列 (照相机和视觉软件包) 特点 11

(此示例用FJ的应用创建和Visual Studio创建.)

布局编辑器

基于因其易于使用和易于理解而受到高度赞誉的欧姆龙GHI,可轻松自定义窗口和按钮的位置、大小和功能。

FJ系列 (照相机和视觉软件包) 特点 14

较宽范围的GUI模块

可使用应用创建器中实施的自定义控件和是例代码轻松创建自己的GUI。

FJ系列 (照相机和视觉软件包) 特点 16

算法

高度可靠的测量算法

HDR传感

动态范围已增大高达5000倍,以进行以前由于照明不一致或晕光而无法完成对检查物体的清晰成像。

FJ系列 (照相机和视觉软件包) 特点 20

真彩传感

检查真彩数据可检测通过灰色转换或过滤难以检测的颜色细微差别。

FJ系列 (照相机和视觉软件包) 特点 22

编程

实施自有程序

可轻松使用 Visual Studio® 和应用创建器将自有程序作为处理项目实施。应用创建器配备丰富的示例,助力您快速开发。

宏处理项目

可作为宏处理项目轻松实施对处理流程更高级的计算。
这样可编辑控制器上的程序,无需编择。因此可快速开发及调节系统。

FJ系列 (照相机和视觉软件包) 特点 26

•Microsoft® Visual Studio® 及 Windows 是美国 Microsoft Corporation 在美国及其它国家或地区的注册商标。
•Intel、英特尔、Intel 标志、Intel Core、英特尔 Core、Celeron、Intel atom 是英特尔集团在美国及其它国家或地区的商标。
•其他记载的公司名称和产品名称均为各公司的注册商标或商标。